СРЕДА РАЗРАБОТКИ ПРОГРАММНОГО ОБЕСПЕЧЕНИЯ
ДЛЯ УСТРОЙСТВ C ПРОЦЕССОРОМ 1806ВМ3У
И СОПРОЦЕССОРОМ 1806ВМ4У

Интегрированная система разработки и отладки программного обеспечения ИСРПО 1806 для устройст в спроцессором 1806ВМ3У и сопроцессором 1806ВМ4У

Описание


Интегрированная среда разработки программного обеспечения (ИСРПО) для устройств на базе микросхемы процессора 1806ВМ3У и сопроцессора 1806ВМ4У предназначена для создания специального программного обеспечения (СПО) для вычислителей, построенных на основе микропроцессорного комплекта серии Н1806. Поддерживаются все этапы разработки: написание исходных текстов программ на языке Си или ассемблера, их трансляции, линковки полученных модулей, отладки, загрузки в постоянное запоминающее устройство вычислителя, документирования и сопровождения разработанного СПО.


Преимущества ИСРПО 1806

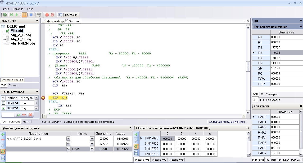
Удобный графический Windows-интерфейс

Высокое быстродействие и стабильность работы ИСРПО

Подсветка синтаксиса при вводе исходных кодов

Возможность программирования памяти без использования сторонних программ непосредственно из среды разработки


Состав ИСРПО 1806

В состав интегрированной системы разработки программного обеспечения входят следующие модули:


Все модули объединены в одной удобной и простой в использовании графической оболочке, что дает возможность разработчику встраиваемых приложений сосредоточиться на решении прикладных задач.


Режимы работы ИСРПО 1806

Интегрированная среда разработки программного обеспечения имеет несколько основных режимов работы:
Режим редактирования

В данном режиме производится управление проектами, ввод и редактирование исходного кода на языках Си и ассемблера, компиляция (трансляция) файлов исходного текста проекта и построение исполняемого модуля в соответствии с заданными параметрами

Режим программирования и отладки

В этом режиме производится программирование памяти и отладка построенного модуля в режиме "Симулятора" (полная симуляция аппаратной платформы процессора) или режим "Отладчик" (отладка на целевой системе через адаптер). Режим отладки программ предоставляет следующие возможности:

  • Отладка программ на уровне исходных текстов
  • Отладка программ на уровне дизассемблированного программного кода
  • Пошаговое выполнение программы
  • Отладка с помощью точек останова
  • Просмотр значений переменных и областей памяти в специальном окне
  • Работа с периферией

Остальные режимы

Остальные режимы работы ИСРПО 1806 связаны с записью программы в ПЗУ и проверкой записанных данных, работой с дампом памяти, настройками карты линковщика, задание ключей компиляции и трансляции.


Применение ИСРПО 1806

Интегрированная среда разработки и отладки программного обеспечения предназначена для использования при разработке программного обеспечения для любых устройств на базе микропроцессорного комплекта серии H1806 (процессор 1806ВМ3У, сопроцессор 1806ВМ4У).

Данный комплект рекомендован к использованию при создании вооружений и военной техники (ВиВТ).


Документы


Скачать PDF